节点牧人

节点牧人 (Node Wrangler) 提供了各种工具,可以帮助您快速高效地使用节点。

虽然此插件的许多功能可在所有支持的节点编辑器(合成器、着色器、几何节点和纹理节点)中使用,但有些功能只能在特定的节点编辑器中使用,或者在每个编辑器中的使用方式不同。只在特定编辑器中工作的功能会用标签标记(合成器着色器几何节点纹理节点)。不带标签的功能应适用于所有节点编辑器。

启用插件

  1. 打开 Blender 然后进入偏好设置插件部分。

  2. 搜索 "Node Wrangler" 然后勾选 启用插件 复选框。

用法

使用位于节点编辑器侧栏的面板或者按 Shift-W 唤出快捷访问菜单。您也可以在插件设置面板查找快捷方式清单。

../../_images/addons_node_node-wrangler_menu.png

您可以通过侧栏面板或快捷菜单来访问大部分功能。

描述

懒人连接

参考

快捷键:

Alt-鼠标右键-拖动,Shift-Alt-鼠标右键-拖动

连接两个节点,甚至无需点击接口。只需按住 Alt-鼠标右键,将光标从一个节点拖到另一个节点。它会选择离拖动起点和终点最近的节点进行连接,因此你甚至无需点击节点。

../../_images/addons_node_node-wrangler_lazy-connect.png

选择更简单。

它试图根据接口的名称、类型以及它们是否打开来连接尽可能匹配的接口。

若要更精确地连接,也可以使用 Shift-Alt-鼠标右键。在连接前,它会弹出可用输入和输出的菜单,这样你就可以选择要连接的确切接口。这在处理大型节点树时尤其有用,因为你可以在不频繁放大缩小的情况下进行连接。

懒人混合

参考

快捷键:

Shift-Ctrl-鼠标右键-拖动

将两个节点的输出端连接到一个适当的 “混合” 类型节点中。这是一种 “偷懒” 的方法,即从通过自动类型检测进行合并中选择节点并执行 混合 函数。

合并

参考

菜单:

节点牧人 ‣ 合并所选节点

将所选节点的输出端连接到 “混合” 类的节点中(混合、数学运算、Z 通道合成、Alpha 上叠、混合着色器、相加着色器、合并几何)。

Note

合并功能目前不支持从几何节点输出整数、字符串或布尔类型。

合并有自动和手动两种方式。自动方式可让插件根据要合并的输出类型决定使用哪种 “混合” 节点。手动方式让您决定并强制连接,即使输出类型与 “混合” 节点不兼容。

Note

一般来说,快捷方式的修饰符部分表示要使用的 “混合” 节点类型(Ctrl 表示自动检测,Ctrl-Alt 表示混合节点,Shift-Ctrl 表示数学运算节点),非修饰键部分表示要设置的 “混合” 节点模式(数字键盘加+ 表示相加,数字键盘减- 表示相减,数字键盘斜杠/ 表示相除,数字键盘星* 表示相乘)。

通过自动类型检测进行合并

自动合并功能会根据要合并的输出类型确定要使用的 “混合” 节点类型。如果有颜色输出,则会使用混合节点。如果两个输出都是 “值” 类型,则将使用 “运算” 节点。相加着色器、混合着色器与合并几何节点也会在特定情况下使用。

模式
相加 Ctrl-=, Ctrl-数字键盘加号+

合并到混合或数学运算节点,然后将混合模式或数学运算设置为相加。如果输出是着色器,它将使用相加着色器节点来代替。

相乘 Ctrl-8, Ctrl-数字键盘星号*

合并到混合或数学运算节点中,然后将混合模式或数学运算设置为相乘。

相减 Ctrl-减号-, Ctrl-数字键盘减号-

合并到混合或数学运算节点中,然后将混合模式或数学运算设置为相减。

相除 Ctrl-斜杠/, Ctrl-数字键盘斜杠/

合并到混合或数学运算节点中,然后将混合模式或数学运算设置为相除。

混合 Ctrl-0, Ctrl-数字键盘0

合并到混合节点,然后将混合模式设置为混合。如果输出是着色器,它将使用混合着色器节点。如果输出是几何数据,则会使用 “合并几何” 节点。

使用混合节点来合并

参考

菜单:

节点牧人 ‣ 合并所选节点 ‣ 使用混合节点

使用混合节点进行合并,与具体所选节点无关。您可以通过菜单选择节点的模式,还可以使用相应的快捷键快速设置一些操作。

  • 相加:Ctrl-Alt-=, Ctrl-Alt-=

  • 相减:Ctrl-Alt-减号-, Ctrl-Alt-数字键盘减号-

  • 相乘:Ctrl-Alt-8, Ctrl-Alt-数字键盘星号*

  • 相除:Ctrl-Alt-斜杠/, Ctrl-Alt-数字键盘斜杠/

使用数学运算节点来合并

参考

菜单:

节点牧人 ‣ 合并所选节点 ‣ 使用数学运算节点

使用数学运算节点进行合并,与具体所选节点无关。您可以通过菜单选择节点的模式,还可以使用相应的快捷键快速设置一些操作。

  • 相加:Shift-Ctrl-=, Shift-Ctrl-=

  • 相减:Shift-Ctrl-减号-, Shift-Ctrl-数字键盘减号-

  • 相乘:Shift-Ctrl-8, Shift-Ctrl-数字键盘星号*

  • 相除:Shift-Ctrl-斜杠/, Shift-Ctrl-数字键盘斜杠/

  • 大于:Ctrl-逗号,

  • 小于:Ctrl-句号.

使用Z通道合成节点来合并

合成器

参考

菜单:

节点牧人 ‣ 合并所选节点 ‣ 使用Z通道混合节点

快捷键:

Ctrl-数字键盘句号.

使用 Z 通道合成节点进行合并。如果可能,图像和 Z 深度输出将被连接。如果当前节点编辑器不是合成器,则改为执行自动合并中的 混合 功能。

使用 Alpha 上叠节点来合并

合成器

参考

菜单:

节点牧人 ‣ 合并所选节点 ‣ 使用Alpha上叠节点

快捷键:

Ctrl-Alt-0

使用 Alpha 上叠节点进行合并。如果当前节点编辑器不是合成器,将改为执行自动合并中的 混合 功能。

批量更改混合模式/数学运算符

参考

菜单:

节点牧人 ‣ 批量更改

一次性更改所选混合节点和数学运算节点的混合模式或数学运算符。您可以使用 Alt-上↑Alt-下↓ 循环浏览上一个或下一个混合模式或数学运算符。您还可以使用相应的快捷键快速设置某些操作。

  • 相加:Alt-=, Alt-=

  • 相减:Alt-减号-, Alt-数字键盘减号-

  • 相乘:Alt-8, Alt-数字键盘星号*

  • 相除:Alt-斜杠/, Alt-数字键盘斜杠/

  • 大于:Alt-逗号,

  • 小于:Alt-句号.

更改混合系数

参考

快捷键:

Alt-左箭头, Shift-Alt-左箭头, Alt-右箭头, Shift-Alt-右箭头, Shift-Ctrl-Alt-左箭头, Shift-Ctrl-Alt-0, Shift-Ctrl-Alt-右箭头, Shift-Ctrl-Alt-1

通过快捷键来更改所选混合节点与混合着色器节点的系数值。

  • 系数提高 0.1:Alt-右箭头

  • 系数降低 0.1:Alt-左箭头

  • 系数提高 0.01:Shift-Alt-右箭头

  • 系数降低 0.01:Shift-Alt-左箭头

  • 设置系数为 0.0:Shift-Ctrl-Alt-左箭头, Shift-Ctrl-Alt-0

  • 设置系数为 1.0:Shift-Ctrl-Alt-右箭头, Shift-Ctrl-Alt-1

删除未使用节点

参考

菜单:

节点牧人 ‣ 删除未使用的节点

快捷键:

Alt-X

清理节点树。删除所有对最终结果没有贡献的节点。

重置背景图

合成器

参考

菜单:

节点牧人 ‣ 重置背景图

快捷键:

Z

重置背景图的位置和缩放。

添加属性节点

着色器

参考

菜单:

标题栏 ‣ 添加 ‣ 输入 ‣ 属性

为所选属性添加一个属性节点。

预览节点输出

着色器 几何节点

参考

快捷键:

Shift-Ctrl-鼠标左键 用于 着色器Shift-Alt-鼠标左键 用于 几何节点

将所选节点的输出端连接到节点树的最终输出上(着色器的材质输出或世界输出,或几何节点的最终组输出),即可在视口中预览其输出。按住修饰键的同时再次单击该节点,即可循环查看可用的输出。

See also

在着色器中,任何输出都可以连接到最终输出,而在几何节点中,只有几何输出可以连接到最终输出。要在几何节点中预览其他类型的输出,请使用它自己的预览器节点

See also

查看一下 连接到输出。这是一个类似的功能,但有不同的行为。它也在所有节点编辑器中起作用。

合并节点

参考

菜单:

节点牧人 ‣ 合并节点

快捷键:

Shift-P

详见并入新框

重新载入图像

合成器 着色器 纹理节点

参考

菜单:

节点牧人 ‣ 重新载入图像

快捷键:

Alt-R

重新载入节点树中使用的所有图像。这样就可以在不使用图像编辑器的情况下重新加载图像。

复制设置

参考

菜单:

节点牧人 ‣ 复制到选中项 ‣ 来自活动节点的设置

快捷键:

Shift-C

将活动节点的设置复制给所有同类型选中节点。

重置节点

参考

快捷键:

回退键

在保持连接的状态下将所选节点的设置恢复为默认值。

复制标签

参考

菜单:

节点牧人 ‣ 复制到选中项 ‣ 复制标签

快捷键:

Shift-V, Shift-C

将自定义标签复制到所有选中的节点。您可以从活动节点(Shift-V)、与所选节点连接的节点或与所选节点连接的接口名称中复制标签。Shift-C 将弹出一个子菜单,其中包含所有可用选项。

清除标签

参考

菜单:

节点牧人 ‣ 清除标签

快捷键:

Alt-L

清除所选节点的自定义标签并将其恢复为默认的名称。

修改标签

参考

菜单:

节点牧人 ‣ 修改标签

快捷键:

Shift-Alt-L

批量重命名所选节点的自定义标签。您可以添加文本到开头和结尾,或者替换文本的一部分。

添加纹理配置

着色器

参考

菜单:

节点牧人 ‣ 添加纹理配置

快捷键:

Ctrl-T

在任何着色器节点上添加纹理节点、纹理坐标和映射节点的配置。如果选择纹理节点,则只会添加纹理坐标和映射节点。对于背景着色器,它将添加一个环境纹理节点。

添加原理化纹理配置

着色器

参考

菜单:

节点牧人 ‣ 添加原理化配置

快捷键:

Shift-Ctrl-T

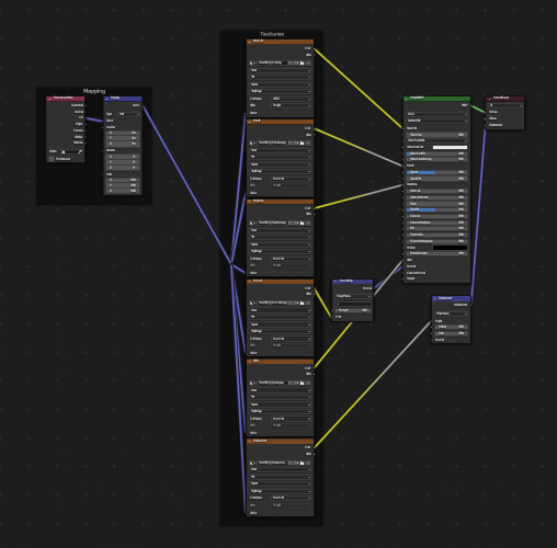
从选定的纹理文件添加原理化纹理配置。选择一个原理化 BSDF 节点,从快速访问菜单中选择 添加原理化配置(或按 Shift-Ctrl-T),然后选择纹理文件。它可自动完成添加图像纹理节点、加载图像、选择适当的色彩空间并将其输出连接到原理化 BSDF 节点的过程。

它通过查看纹理的文件名来检测纹理类型。您可以在插件偏好设置中编辑匹配过程中使用的标签。

../../_images/addons_node_node-wrangler_swap_pbr-setup.jpg

即便使用节点牧人的其他工具,设置这些纹理也需要数十次点击。有了原理纹理配置,只需点击几下即可完成。

添加转接点到输出端

参考

菜单:

节点牧人 ‣ 添加转接点

快捷键:

斜杠/

为所选节点的每个输出端添加转接点。

对齐节点

参考

菜单:

节点牧人 ‣ 对齐节点

快捷键:

Shift-=

水平或垂直对齐所选节点。效果类似于在某一轴向上缩放节点(S X 0S Y 0),但会等距码放节点。

在框内选择(父级/子级)

  • ] -- 选择所有选定节点框内的直接子级节点。

  • [ -- 选择所选节点所属的直接父级节点框。

脱离输出

参考

菜单:

节点牧人 ‣ 脱离输出

快捷键:

Shift-Alt-D

断开所选节点的输出,同时保持输入端的连接。

连接到输出端

参考

菜单:

节点牧人 ‣ 连接到输出端

快捷键:

O

将所选节点的输出端连接到节点树的最终输出(合成器中的 “合成”、着色器中的 “材质输出” 或 “世界输出”、几何节点中的最终 “组输出”、纹理节点中的 “输出”),如果节点位于组内,则连接到 “组输出”。

添加多个图像

合成器 着色器

参考

菜单:

添加 ‣ 输入 用于 合成器,或 添加 ‣ 纹理 用于 着色器

选择多个图像并为每个图像添加一个节点。(适用于导入多个渲染通道或渲染图像堆栈。)

添加图像序列

合成器 着色器

参考

菜单:

添加 ‣ 输入 用于 合成器,或 添加 ‣ 纹理 用于 着色器

只需从一系列图像文件中选择一张图像,即可添加图像序列。它会自动检测序列的长度,并适当设置节点。

参考

类别:

节点

描述:

各种工具用以增强和加快基于节点的工作流程。

位置:

节点编辑器 ‣ 侧栏 或查看单个工具的快捷键。

文件:

node_wrangler.py

作者:

Bartek Skorupa, Greg Zaal, Sebastian Koenig, Christian Brinkmann, Florian Meyer

许可证:

通用公共许可证

说明:

此插件与 Blender 捆绑在一起。